Sim proporciona un registro completo para todas las ejecuciones de flujos de trabajo, dándote visibilidad total sobre cómo se ejecutan tus flujos de trabajo, qué datos fluyen a través de ellos y dónde podrían ocurrir problemas.
Sistema de registro
Sim ofrece dos interfaces de registro complementarias para adaptarse a diferentes flujos de trabajo y casos de uso:
Consola en tiempo real
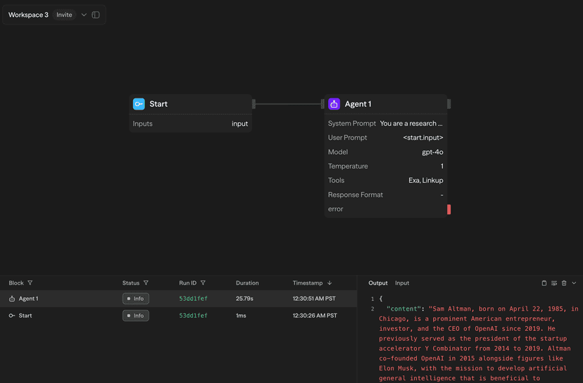
Durante la ejecución manual o por chat del flujo de trabajo, los registros aparecen en tiempo real en el panel de Consola en el lado derecho del editor de flujo de trabajo:

La consola muestra:
- Progreso de ejecución de bloques con resaltado del bloque activo
- Resultados en tiempo real a medida que se completan los bloques
- Tiempo de ejecución para cada bloque
- Indicadores de estado de éxito/error
Página de registros
Todas las ejecuciones de flujos de trabajo, ya sean activadas manualmente, a través de API, Chat, Programación o Webhook, se registran en la página dedicada de Registros:

La página de Registros proporciona:
- Filtrado completo por rango de tiempo, estado, tipo de activación, carpeta y flujo de trabajo
- Funcionalidad de búsqueda en todos los registros
- Modo en vivo para actualizaciones en tiempo real
- Retención de registros de 7 días (ampliable para una retención más larga)
Barra lateral de detalles de registro
Al hacer clic en cualquier entrada de registro se abre una vista detallada en la barra lateral:

Entrada/Salida de bloque
Visualiza el flujo de datos completo para cada bloque con pestañas para cambiar entre:
Pestaña de salida muestra el resultado de la ejecución del bloque:
- Datos estructurados con formato JSON
- Renderizado de Markdown para contenido generado por IA
- Botón de copiar para fácil extracción de datos
Pestaña de entrada muestra lo que se pasó al bloque:
- Valores de variables resueltos
- Salidas referenciadas de otros bloques
- Variables de entorno utilizadas
- Las claves API se redactan automáticamente por seguridad
Cronología de ejecución
Para los registros a nivel de flujo de trabajo, visualiza métricas detalladas de ejecución:
- Marcas de tiempo de inicio y fin
- Duración total del flujo de trabajo
- Tiempos de ejecución de bloques individuales
- Identificación de cuellos de botella de rendimiento
Instantáneas del flujo de trabajo
Para cualquier ejecución registrada, haz clic en "Ver instantánea" para ver el estado exacto del flujo de trabajo en el momento de la ejecución:

La instantánea proporciona:
- Lienzo congelado que muestra la estructura del flujo de trabajo
- Estados de los bloques y conexiones tal como estaban durante la ejecución
- Haz clic en cualquier bloque para ver sus entradas y salidas
- Útil para depurar flujos de trabajo que han sido modificados desde entonces
Las instantáneas de flujo de trabajo solo están disponibles para ejecuciones posteriores a la introducción del sistema mejorado de registro. Los registros migrados más antiguos muestran un mensaje de "Estado registrado no encontrado".
Retención de registros
- Plan gratuito: 7 días de retención de registros
- Plan pro: 30 días de retención de registros
- Plan de equipo: 90 días de retención de registros
- Plan empresarial: Períodos de retención personalizados disponibles
Mejores prácticas
Para desarrollo
- Utiliza la consola en tiempo real para obtener retroalimentación inmediata durante las pruebas
- Verifica las entradas y salidas de los bloques para comprobar el flujo de datos
- Usa instantáneas del flujo de trabajo para comparar versiones funcionales vs. defectuosas
Para producción
- Supervisa regularmente la página de registros para detectar errores o problemas de rendimiento
- Configura filtros para centrarte en flujos de trabajo específicos o períodos de tiempo
- Utiliza el modo en vivo durante implementaciones críticas para observar las ejecuciones en tiempo real
Para depuración
- Siempre verifica la cronología de ejecución para identificar bloques lentos
- Compara las entradas entre ejecuciones exitosas y fallidas
- Utiliza instantáneas del flujo de trabajo para ver el estado exacto cuando ocurrieron los problemas
Próximos pasos
- Aprende sobre Cálculo de costos para entender los precios de los flujos de trabajo
- Explora la API externa para acceso programático a los registros
- Configura Notificaciones para alertas en tiempo real vía webhook, correo electrónico o Slack