Sim 提供了全面的日志记录功能,涵盖所有工作流的执行情况,让您能够完全掌握工作流的运行方式、数据流动情况以及可能出现问题的地方。
日志系统
Sim 提供了两种互补的日志界面,以适应不同的工作流和使用场景:
实时控制台
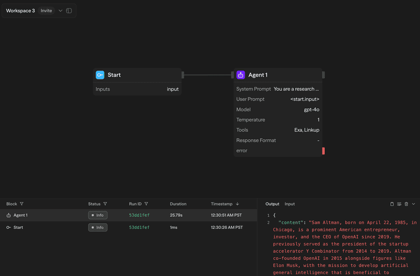
在手动或聊天工作流执行期间,日志会实时显示在工作流编辑器右侧的控制台面板中:

控制台显示:
- 块执行进度,突出显示活动块
- 块完成时的实时输出
- 每个块的执行时间
- 成功/错误状态指示器
日志页面
所有工作流的执行记录——无论是手动触发、通过 API、聊天、计划任务还是 Webhook——都会记录在专用的日志页面中:

日志页面提供:
- 按时间范围、状态、触发类型、文件夹和工作流的全面过滤功能
- 全日志搜索功能
- 实时模式以获取实时更新
- 7 天日志保留(可升级以延长保留时间)
日志详情侧边栏
点击任意日志条目会打开一个详细的侧边栏视图:

块输入/输出
查看每个块的完整数据流,并通过标签切换查看:
输出标签 显示块的执行结果:
- 以 JSON 格式显示的结构化数据
- AI 生成内容的 Markdown 渲染
- 便于数据提取的复制按钮
输入标签 显示传递给块的内容:
- 已解析的变量值
- 其他块的引用输出
- 使用的环境变量
- 出于安全考虑,API 密钥会自动隐藏
执行时间线
对于工作流级别的日志,可查看详细的执行指标:
- 开始和结束时间戳
- 工作流总持续时间
- 各个模块的执行时间
- 性能瓶颈识别
工作流快照
对于任何已记录的执行,点击“查看快照”以查看执行时的确切工作流状态:

快照提供以下内容:
- 显示工作流结构的冻结画布
- 执行期间的模块状态和连接
- 点击任意模块查看其输入和输出
- 对于调试已修改的工作流非常有用
工作流快照仅适用于增强日志系统引入后的执行记录。较早迁移的日志会显示“未找到记录状态”消息。
日志保留
- 免费计划:日志保留 7 天
- 专业计划:日志保留 30 天
- 团队计划:日志保留 90 天
- 企业计划:可定制保留期限
最佳实践
开发阶段
- 使用实时控制台在测试期间获得即时反馈
- 检查模块输入和输出以验证数据流
- 使用工作流快照比较正常版本和出错版本
生产阶段
- 定期监控日志页面以发现错误或性能问题
- 设置过滤器以专注于特定工作流或时间段
- 在关键部署期间使用实时模式实时监控执行
调试阶段
- 始终检查执行时间线以识别运行缓慢的模块
- 比较正常和失败执行之间的输入
- 使用工作流快照查看问题发生时的确切状态