Simはすべてのワークフロー実行に対して包括的なロギングを提供し、ワークフローの実行方法、データの流れ、問題が発生する可能性のある場所について完全な可視性を提供します。
ロギングシステム
Simは異なるワークフローとユースケースに対応する2つの補完的なロギングインターフェースを提供しています:
リアルタイムコンソール
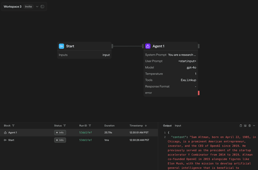
手動またはチャットワークフロー実行中、ログはワークフローエディタの右側にあるコンソールパネルにリアルタイムで表示されます:

コンソールには以下が表示されます:
- アクティブなブロックのハイライト表示によるブロック実行の進行状況
- ブロックが完了するとリアルタイムで出力
- 各ブロックの実行時間
- 成功/エラーステータスインジケーター
ログページ
手動、API、チャット、スケジュール、またはWebhookを介してトリガーされたすべてのワークフロー実行は、専用のログページに記録されます:

ログページは以下を提供します:
- 時間範囲、ステータス、トリガータイプ、フォルダ、ワークフローによる包括的なフィルタリング
- すべてのログにわたる検索機能
- リアルタイム更新のためのライブモード
- 7日間のログ保持(長期保持にアップグレード可能)
ログ詳細サイドバー
任意のログエントリをクリックすると、詳細なサイドバービューが開きます:

ブロック入力/出力
各ブロックの完全なデータフローを表示し、タブを切り替えて:
出力タブはブロックの実行結果を表示します:
- JSON形式の構造化データ
- AI生成コンテンツのマークダウンレンダリング
- データ抽出が簡単なコピーボタン
入力タブはブロックに渡されたものを表示します:
- 解決された変数値
- 他のブロックからの参照出力
- 使用された環境変数
- セキュリティのためにAPIキーは自動的に編集されます
実行タイムライン
ワークフローレベルのログでは、詳細な実行メトリクスを確認できます:
- 開始および終了タイムスタンプ
- ワークフロー全体の所要時間
- 個々のブロックの実行時間
- パフォーマンスのボトルネック特定
ワークフロースナップショット
ログに記録された任意の実行について、「スナップショットを表示」をクリックすると、実行時のワークフローの正確な状態を確認できます:

スナップショットでは以下を提供します:
- ワークフロー構造を示す凍結されたキャンバス
- 実行中のブロックの状態と接続
- 任意のブロックをクリックして入力と出力を確認
- その後変更されたワークフローのデバッグに役立つ
ワークフロースナップショットは、拡張ログシステム導入後の実行でのみ利用可能です。古い移行されたログでは「ログ状態が見つかりません」というメッセージが表示されます。
ログ保持期間
- 無料プラン:7日間のログ保持
- プロプラン:30日間のログ保持
- チームプラン:90日間のログ保持
- エンタープライズプラン:カスタム保持期間が利用可能
ベストプラクティス
開発向け
- テスト中の即時フィードバックにはリアルタイムコンソールを使用
- データフローを確認するためにブロックの入力と出力をチェック
- 正常動作版と問題のある版を比較するためにワークフロースナップショットを使用
本番環境向け
- エラーやパフォーマンスの問題を定期的にログページで監視
- 特定のワークフローや期間に焦点を当てるためのフィルターを設定
- 重要なデプロイメント中はライブモードを使用してリアルタイムで実行を監視
デバッグ向け
- 遅いブロックを特定するために常に実行タイムラインを確認
- 正常動作する実行と失敗する実行の間の入力を比較
- 問題が発生した時の正確な状態を確認するためにワークフロースナップショットを使用