Sim bietet umfassende Protokollierung für alle Workflow-Ausführungen und gibt Ihnen vollständige Transparenz darüber, wie Ihre Workflows laufen, welche Daten durch sie fließen und wo möglicherweise Probleme auftreten.
Protokollierungssystem
Sim bietet zwei komplementäre Protokollierungsschnittstellen, die verschiedenen Workflows und Anwendungsfällen entsprechen:
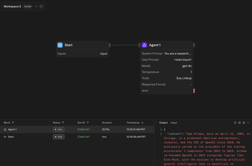
Echtzeit-Konsole
Während der manuellen oder Chat-Workflow-Ausführung erscheinen Protokolle in Echtzeit im Konsolen-Panel auf der rechten Seite des Workflow-Editors:

Die Konsole zeigt:
- Fortschritt der Blockausführung mit Hervorhebung des aktiven Blocks
- Echtzeit-Ausgaben nach Abschluss der Blöcke
- Ausführungszeit für jeden Block
- Erfolgs-/Fehlerstatusanzeigen
Protokollseite
Alle Workflow-Ausführungen – ob manuell ausgelöst, über API, Chat, Zeitplan oder Webhook – werden auf der dedizierten Protokollseite protokolliert:

Die Protokollseite bietet:
- Umfassende Filterung nach Zeitraum, Status, Auslösertyp, Ordner und Workflow
- Suchfunktion über alle Protokolle
- Live-Modus für Echtzeit-Updates
- 7-tägige Protokollaufbewahrung (erweiterbar für längere Aufbewahrung)
Protokolldetails-Seitenleiste
Durch Klicken auf einen Protokolleintrag öffnet sich eine detaillierte Seitenleistenansicht:

Block-Eingabe/Ausgabe
Sehen Sie den vollständigen Datenfluss für jeden Block mit Tabs zum Umschalten zwischen:
Output-Tab zeigt das Ausführungsergebnis des Blocks:
- Strukturierte Daten mit JSON-Formatierung
- Markdown-Rendering für KI-generierte Inhalte
- Kopierschaltfläche für einfache Datenextraktion
Input-Tab zeigt, was an den Block übergeben wurde:
- Aufgelöste Variablenwerte
- Referenzierte Ausgaben anderer Blöcke
- Verwendete Umgebungsvariablen
- API-Schlüssel werden aus Sicherheitsgründen automatisch unkenntlich gemacht
Ausführungszeitlinie
Für Workflow-übergreifende Protokolle, sehen Sie detaillierte Ausführungsmetriken:
- Start- und Endzeitstempel
- Gesamtdauer des Workflows
- Ausführungszeiten einzelner Blöcke
- Identifikation von Leistungsengpässen
Workflow-Snapshots
Für jede protokollierte Ausführung klicken Sie auf "Snapshot anzeigen", um den exakten Workflow-Zustand zum Ausführungszeitpunkt zu sehen:

Der Snapshot bietet:
- Eingefrorene Arbeitsfläche, die die Workflow-Struktur zeigt
- Block-Zustände und Verbindungen, wie sie während der Ausführung waren
- Klicken Sie auf einen beliebigen Block, um dessen Ein- und Ausgaben zu sehen
- Nützlich zum Debuggen von Workflows, die seitdem geändert wurden
Workflow-Snapshots sind nur für Ausführungen verfügbar, die nach der Einführung des erweiterten Protokollierungssystems durchgeführt wurden. Ältere migrierte Protokolle zeigen die Meldung "Protokollierter Zustand nicht gefunden".
Protokollaufbewahrung
- Kostenloser Plan: 7 Tage Protokollaufbewahrung
- Pro-Plan: 30 Tage Protokollaufbewahrung
- Team-Plan: 90 Tage Protokollaufbewahrung
- Enterprise-Plan: Individuelle Aufbewahrungszeiträume verfügbar
Best Practices
Für die Entwicklung
- Verwenden Sie die Echtzeit-Konsole für sofortiges Feedback während des Testens
- Überprüfen Sie Block-Ein- und Ausgaben, um den Datenfluss zu verifizieren
- Nutzen Sie Workflow-Snapshots, um funktionierende mit fehlerhaften Versionen zu vergleichen
Für die Produktion
- Überwachen Sie die Protokollseite regelmäßig auf Fehler oder Leistungsprobleme
- Richten Sie Filter ein, um sich auf bestimmte Workflows oder Zeiträume zu konzentrieren
- Verwenden Sie den Live-Modus während kritischer Bereitstellungen, um Ausführungen in Echtzeit zu beobachten
Für das Debugging
- Überprüfen Sie immer die Ausführungszeitlinie, um langsame Blöcke zu identifizieren
- Vergleichen Sie Eingaben zwischen funktionierenden und fehlerhaften Ausführungen
- Verwenden Sie Workflow-Snapshots, um den genauen Zustand zu sehen, wenn Probleme aufgetreten sind
Nächste Schritte
- Erfahren Sie mehr über die Kostenberechnung, um die Preisgestaltung von Workflows zu verstehen
- Erkunden Sie die externe API für programmatischen Zugriff auf Protokolle
- Richten Sie Benachrichtigungen für Echtzeit-Warnungen per Webhook, E-Mail oder Slack ein